본문 바로가기
SAP/ETC

[SAP/ETC] SAP SE16N 사용법(2)

by 승싱생숭 2024. 10. 11.
728x90

 SE16N이란?

SAP에서 테이블에 담긴 데이터를 조회할 때 사용하는 T-CODE이다.

 

이번 챕터에서는 생성, 수정, 삭제 등을 하기 위한 작업에 대해 알아 볼 예정이다.

 

기본 조회방법

 

https://winsun.tistory.com/42

 

[SAP/ETC] SAP SE16N 사용법

✔ SE16N이란?SAP에서 테이블에 담긴 데이터를 조회할 때 사용하는 T-CODE이다. SE11도 있지만 조회조건이나 사용성 면에서 SE16N이 데이터를 보기 더 편한것 같다.  사용법  이미지의 1번을 보면 테

winsun.tistory.com

 

 

수정모드 진입 방법

 

 

일반적으로 조회를 하게되면 위의 화면같이 조회한 탭이 활성화 되어있지 않다.

 

그럼 우리는 어떻게 수정모드로 진입할 수 있는지 확인해보자

 

1. 디버그 모드 진입 (/H)

- 화면 상단에 /H입력 후 실행하기(F8)

 

 

 

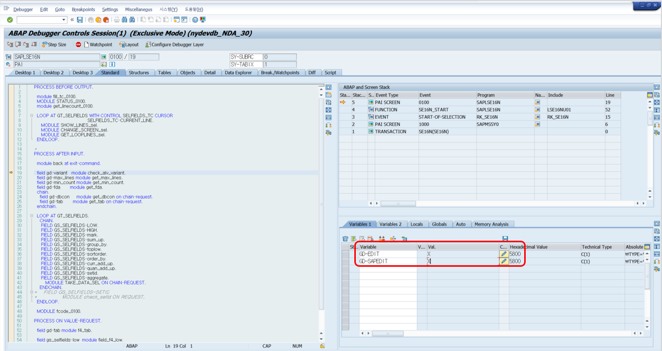
2. 디버그 콘솔 변수 입력

- GD-EDIT, GD-SAPEDIT 필드 입력 후 ' X ' 값 넣어 주기 그 후 실행 (F8)

 

 

3. 디버그 콘솔 변수 입력

- 행추가, 행삭제, 데이터수정 가능

 

데이터 수정 시 CBO 테이블 외 스탠다드테이블은 유의해야함.

 

 

 

잘못 수정해버렸어요..

 

SE16N에서 수정을 하였는데 잘못된 수정을 한 경우가 발생할 수 있다.

 

이때 데이터의 수정된 내역을 확인할 수 있는 방법이 있다.

 

이 내용은 다음 글에서 다루도록 하겠습니다.

 

 

728x90

'SAP > ETC' 카테고리의 다른 글

[SAP/ETC] BTP 란?  (0) 2024.11.12
[SAP/ETC] 사용자 오브젝트 잠금 해제  (0) 2024.11.09
[SAP/ETC] SAP SE16N 사용법(3)  (0) 2024.10.14
[SAP/ETC] SAP SE16N 사용법(1)  (1) 2024.10.11
[SAP/ETC] SAP 옵션 KEY 값 표시하는 법  (0) 2024.10.10